شروحات عامة
احذر: هذا الفيروس الجديد يكتشف البنك الذي تستخدمه ويسرق بياناتك

احذر: هذا الفيروس الجديد يكتشف البنك الذي تستخدمه ويسرق بياناتك!
يتزايد تخصص البرمجيات الخبيثة ، حيث يستخدم الكثير من البنوك أو الشركات التي تعاقد عليها ملايين الأشخاص لإدخال ملفات ضارة على أجهزة الكمبيوتر الخاصة بالمستخدمين. الآن ، موجة جديدة من الهجمات تستهدف أجزاء من العالم .
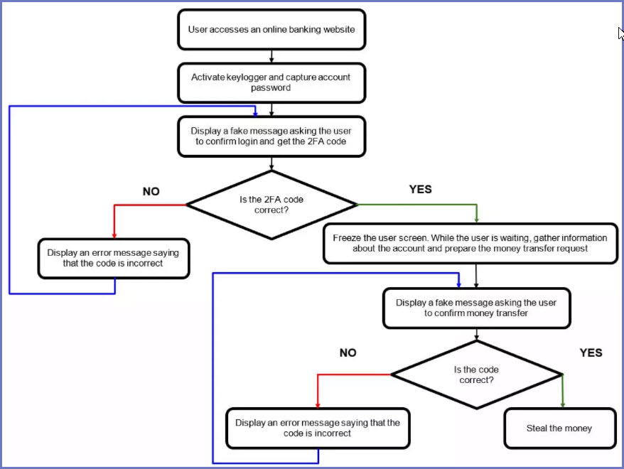
ترتبط هذه الموجة بحصان طروادة المصرفي الذي أطلق عليه كاسبرسكي اسم Bizarro . تتكون حملة البرامج الضارة من عدة أجزاء ديناميكية. الأهم هو خداع المستخدمين لإدخال رموز التحقق المكونة من خطوتين على مواقع الويب المزيفة التي هي في الواقع تحت سيطرة المهاجمين. كما أنهم يستفيدون من الهندسة الاجتماعية حتى يتمكن المستخدمون من تنزيل تطبيق ضار على أجهزتهم ، حيث يتم الاتصال بهم عبر البريد الإلكتروني.
لاستضافة البرامج الضارة ، يستخدم Bizarro خوادم من WordPress و Amazon و Azure التي استولوا عليها عن طريق القرصنة ، حتى يتمكنوا من استخدام مواقع الويب “الحقيقية” لخدمة ملفاتهم الضارة وتجاوز عناصر التحكم في التصفح الآمن من غوغل . ينتقل البرنامج الضار إلى حزم MSI ، والتي عند فتحها ، تقوم بتنزيل ملف ZIP يحتوي على ملف DLL الذي يضخ الحمولة النهائية. تم تكوين الوحدة الرئيسية للبرامج الضارة لتظل غير نشطة حتى تكتشف اتصالاً بأحد البنوك عبر الإنترنت التي يمكنها انتحال صفتها.
عندما يتم اكتشاف أن المستخدم قد قام بالوصول إلى موقع الويب الخاص بالمصرف ، تغلق البرامج الضارة جميع عمليات المتصفح لإغلاق جميع علامات التبويب التي تحتوي على الرابط الحقيقي للبنك. عندما يعيد المستخدم فتح المتصفح ، يتعين عليه إعادة إدخال بيانات تسجيل الدخول إلى حسابه في البنك ، تقوم البرامج الضارة بتعطيل وظيفة الإكمال التلقائي ، لذلك يضطر المستخدم إلى إدخالها يدويًا ، وبالتالي يقوم برنامج keylogger الخاص بالبرامج الضارة Bizarro بتسجيلها.
بالإضافة إلى برنامج keylogger ، تجمع البرامج الضارة جميع أنواع المعلومات من الكمبيوتر ، بما في ذلك التحكم في الماوس ولقطات الشاشة وحتى الحد من وظائف الويندوز . تصميمه معقد بشكل متزايد ويصعب اكتشافه ، لأن عدم النشاط يجعل من الصعب اكتشافه باستخدام برنامج مكافحة الفيروسات. يقترن هذا باستخدام أكثر دقة لتقنيات الهندسة الاجتماعية .
لذلك ، يُنصح دائمًا في هذه الحالات بعدم فتح روابط مشبوهة في بريدنا الإلكتروني ، وفي حالة إرسال أي إشعار إلينا ، يتعين علينا إدخال عنوان مصرفنا يدويًا والتحقق مما إذا كان لدينا أي رسالة أو إشعار في هذا الصدد.
#احذر #هذا #الفيروس #الجديد #يكتشف #البنك #الذي #تستخدمه #ويسرق #بياناتك

